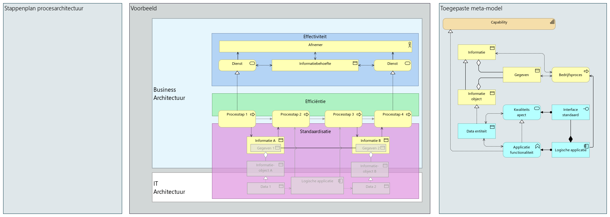
Deze werkinstructie beschrijft de methode voor het opzetten van een informatiearchitectuur, gemodelleerd in ArchiMate.
De architectuur in her voorbeeld omvat een dienst die wordt afgenomen door een afnemer en geleverd door een aanbieder, waarbij interne processen door medewerkers worden uitgevoerd. Belangrijke informatie wordt binnen deze architectuur als een strategische resource gemodelleerd. Dit houdt in dat de informatie niet alleen een ondersteunende rol speelt voor de operationele processen, maar ook essentieel is voor het realiseren van strategische doelstellingen.
Elke stap in deze instructie richt zich op het vastleggen van de informatiebehoeften, het specificeren van informatie, het identificeren van gegevens, het definiëren van informatie-objecten en het vaststellen van de benodigde data-eisen. Het doel is om een gestructureerd en robuust informatiemodel te creëren dat bijdraagt aan een samenhangende en strategisch onderbouwde architectuur.